购买
下载掌阅APP,畅读海量书库
立即打开
畅读海量书库
扫码下载掌阅APP

2.2 紫光同创FPGA应用开发流程(Quick Start)

为了帮助读者快速了解紫光同创FPGA应用开发流程,本节以流水灯为例进行说明。

2.2.1 新建工程

(1)打开PDS软件,单击“New Project”(见图2-5),可打开“New Project Wizard”对话框的“Introduction”向导界面(见图2-6),单击“Next”按钮后可进入“Project Name”向导界面。

图2-5 单击“New Project”

(2)在“Project Name”向导界面(见图2-7)中,输入项目名称(led_water),设置文件路径后,勾选“Create project subdirectory”,单击“Next”按钮后可进入“Project Type”向导界面。图2-7中,文本框“Project Name”中输入的是工程名称,默认名称为project,只允许输入字母、数字、下画线(_)、杠(-)、点(.);文本框“Project Location”用于输入新建工程的工作路径,只允许输入字母、数字、下画线(_)、杠(-)、点(.)、@、~、,、+、=、#、空格,但空格不能出现在路径的首尾。勾选“Create project subdirectory”后可将工程文件名作为工作路径的一部分。

图2-6 “New Project Wizard”对话框的在“Introduction”向导界面

图2-7 “Project Name”向导界面

(3)在“Project Type”向导界面(见图2-8)中,选中“RTL project”后单击“Next”按钮可进入“Add Design Source Files”向导界面。

图2-8 “Project Type”向导界面

图2-8中,“RTL project”用于新建RTL工程,新建的RTL工程可以执行综合、设备映射、布局布线、时序报告、功耗报告、生成网表、生成位流文件等操作;“Post-Synthesize project”用于新建综合后的工程,新建的综合后的工程可执行设备映射、布局布线、时序报告、功耗报告、生成网表、生成位流文件等操作。

(4)在“Add Design Source Files”向导界面(见图2-9)中,直接单击“Next”按钮,可进入“Add Existing IP”向导界面。

图2-9 “Add Design Source Files”向导界面

(5)在“Add Existing IP”向导界面(见图2-10)中,直接单击“Next”按钮,可进入“Add Constraints”向导界面。

图2-10 “Add Existing IP”向导界面

(6)在“Add Constraints”向导界面(见图2-11)中,直接单击“Next”按钮,可进入“Part”向导界面。

图2-11 “Add Constraints”向导界面

在图2-9到2-11所示的向导界面中,用户可添加或删除文件、移动文件、添加路径和文件列表等,勾选下面的复选框可将相关的设计文件、IP文件或约束文件加入新建的工程中。本节直接单击“Next”按钮,在后面流程中再进行相应的操作。

(7)在“Part”向导界面(见图2-12)中,选择器件系列、型号、封装、速度等级,以及综合工具(综合工具可选Synplify Pro或ADS)后,单击“Next”按钮,可进入“Summary”向导界面。

图2-12 “Part”向导界面

(8)在“Summary”向导界面中单击“Finish”按钮可完成工程的创建。在PDS软件运行界面中可看到新建的工程,如图2-13所示。

图2-13 新建的工程

2.2.2 添加设计文件

在PDS软件运行界面中,双击“Designs”,可打开“Add Design Source Files”对话框(见图2-14)。单击该对话框中的“Add Files”按钮可将已有的模块文件或已编辑好的Verilog文件添加到工程中,单击“Create File”按钮可新建文件,这里新建led_water.v,单击“OK”按钮后确认添加的文件。添加文件后在PDS软件运行界面中双击该文件可进行编辑。

图2-14 “Add Design Source Files”对话框

2.2.3 编译

通过以下两种方式可运行Compile流程,如图2-15所示。

(1)双击“Flow”中的“Compile”可运行Compile流程。

(2)右键单击“Compile”,在弹出的右键菜单中选择“Run”可运行Compile流程。

图2-15 运行Compile流程的方式

2.2.4 工程约束

在PDF运行界面中选择菜单“Tools”→“User Constraint Editor(Timing and Logic)”→“Pre Synthesize UCE”(见图2-16),或者单击工具栏中的“ ”按钮后选择“Pre Synthesize UCE”(见图2-17),可打开“Pre Synthesize UCE”界面,在该界面中可进行时序约束和物理约束。

图2-16 通过菜单打开“Pre Synthesize UCE”界面

图2-17 通过工具栏打开“Pre Synthesize UCE”界面

1.时序约束

在“Pre Synthesize UCE”界面中,选择“Timing Constraints”选项卡中的“Create Clock”后单击“ ”按钮可打开“Creates a clock object”对话框;在该对话框中可设置时钟名称、关联时钟引脚、添加时钟参数,单击“OK”按钮可创建一条时序约束,单击“Reset”按钮可重置该对话框。添加时序约束后的界面如图2-18所示。

图2-18 添加时序约束后的界面

2.物理约束

在“Pre Synthesize UCE”界面中,选择“Device”选项卡中的“I/O”,按照原理图编辑好IO后,保存相关设置后可生成.fdc文件,从而完成物理约束。物理约束的实现如图2-19所示。

图2-19 物理约束的实现

2.2.5 综合

通过以下两种方式可运行Synthesize流程:

(1)双击“Flow”中的“Synthesize”可运行Synthesize流程。

(2)右键单击“Synthesize”,在弹出的右键菜单中选择“Run”可运行Synthesize流程。

2.2.6 设备映射

设备映射(Device Map)的主要作用是将设计映射到具体型号的子单元上(如LUT、FF、Carry等)。通过以下方式可运行Device Map流程:

(1)双击“Flow”中的“Device Map”可运行Device Map流程。

(2)右键单击“Device Map”,在弹出的右键菜单中选择“Run”可运行Device Map流程。

2.2.7 布局布线

布局布线(Place & Route)可根据时序约束和物理约束对设计模块进行实际的布局及布线。通过以下方式可运行Place & Route流程:

(1)双击“Flow”中的“Place & Route”可运行Place & Route流程。

(2)右键单击“Place & Route”,在弹出的右键菜单中选择“Run”可运行Place & Route流程。

2.2.8 生成位流文件

生成位流文件(Generate Bitstream)流程可生成位流文件。通过以下方式可运行生成位流文件流程:

(1)双击“Flow”中的“Generate Bitstream”可运行Generate Bitstream流程。

(2)右键单击“Generate Bitstream”,在弹出的右键菜单中选择“Run”可运行Generate Bitstream流程。

2.2.9 下载位流文件并将其固化到外部Flash

下载位流文件并将其固化到外部Flash的步骤如下:

(1)选择菜单“Tools”→“Configuration”或单击工具栏中的“ ”按钮(Configuration),如图2-20所示,可打开“Fabric Configuration”对话框。

图2-20 打开“Fabric Configuration”对话框的两种方式

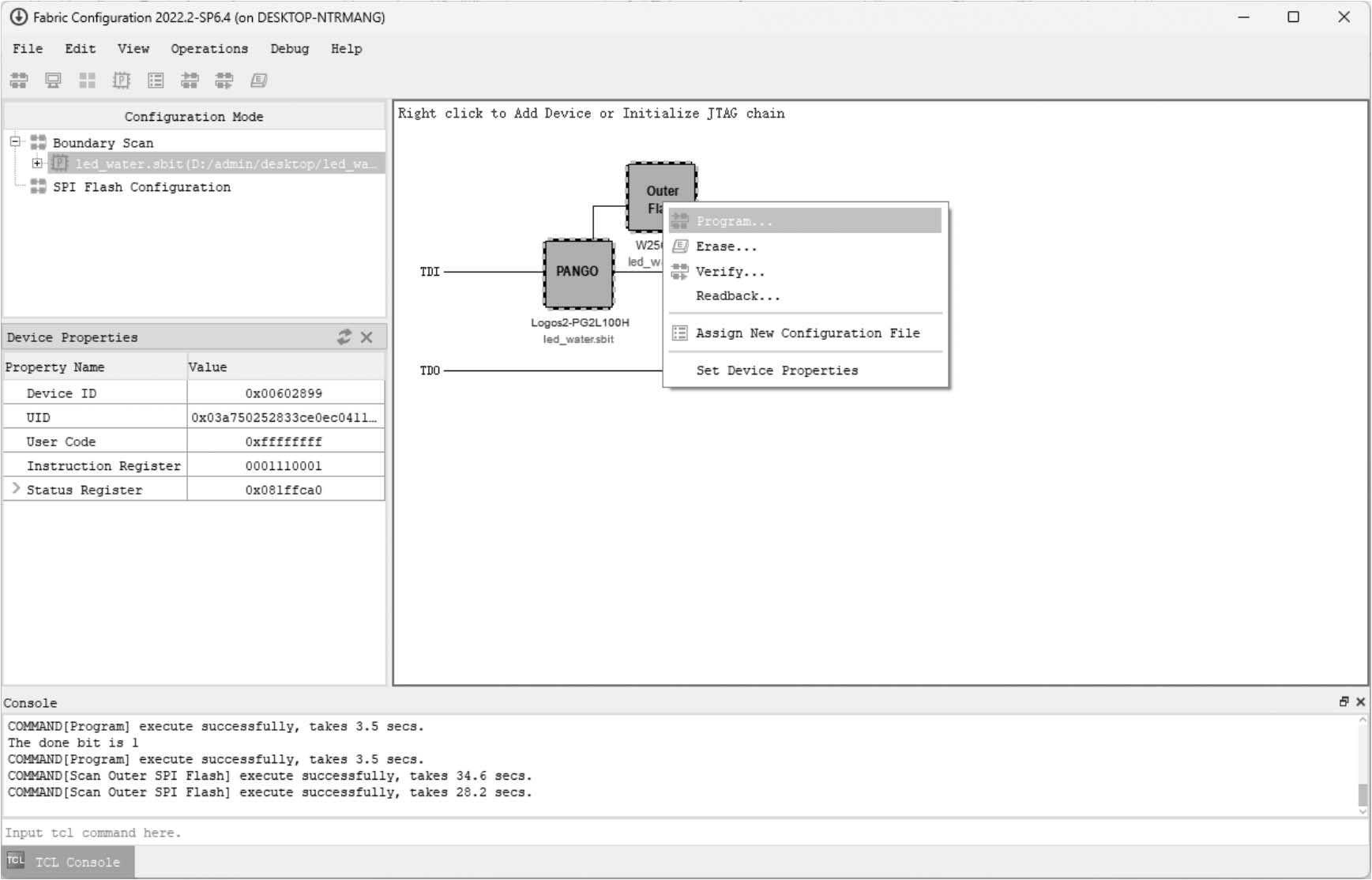
(2)选中“Boundary Scan”后,在右侧的空白区单击鼠标右键,在弹出的右键菜单中选择“Scan Device”,在扫描到JTAG设备后可弹出“Assign New Configuration File”对话框,通过该对话框可选择需要加载的.sbit文件(位流文件,这里加载的是led_water.sbit),单击“Open”按钮后,“Fabric Configuration”对话框的工作区会显示扫描到的所有器件,且在器件属性(Device Properties)界面显示当前器件的信息。右键单击工作区显示的器件,在弹出的右键菜单中选择“Program…”即可开始下载位流文件,如图2-21所示。

(3)MES2L676-100HP开发板(注:MES2L676-100HP与MES2L676-200HP硬件兼容,操作流程类似,硬件信息详见3.8.2节)为FPGA配置了两片4位的SPI Flash,若需要将位流文件固化到开发板上,则需要将位流文件转化为对应Flash的.sfc文件,然后扫描外部的Flash(可在工作区显示“Outer Flash”图标)并关联对应的.sfc文件,右键单击“Outer Flash”图标,在弹出的右键菜单中选择“Program…”即可将位流文件对应的.sfc文件下载到外部Flash,如图2-22所示。

图2-21 开始下载位流文件

图2-22 将位流文件对应的.sfc文件下载到外部Flash mPP/0CTLnpkgaYPBkYlidh4i0lvuDOqtY8Mex54gtf8dIOYHQ4KqBUwuQFVgXCeM

点击中间区域
呼出菜单
上一章
目录
下一章
×